Tool Color Correction
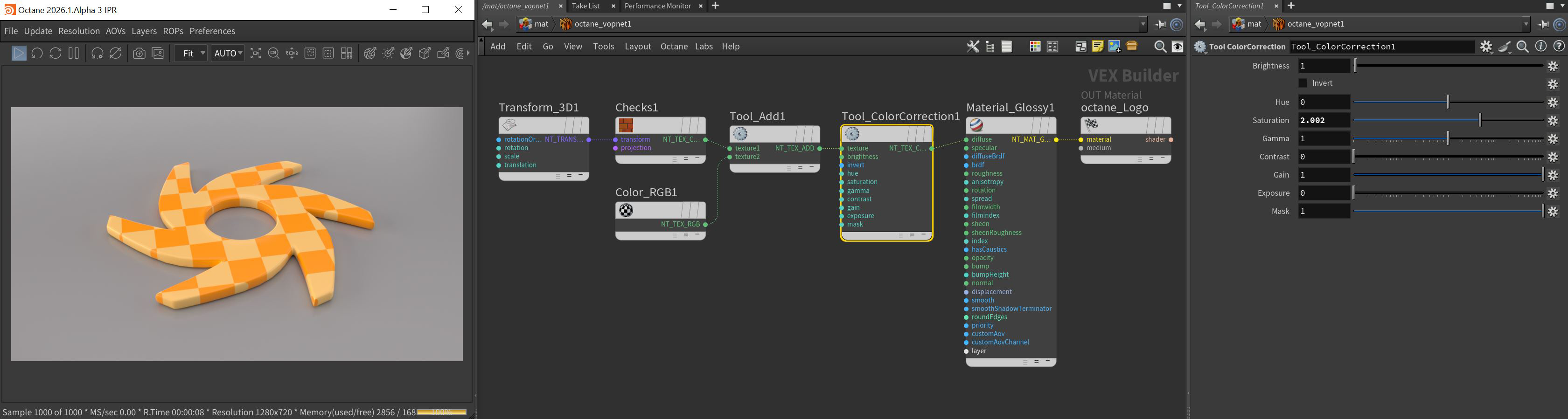
The Color Correction node adjusts incoming texture nodes with traditional color-correction tools such as Brightness, Hue, Saturation, Gamma, and Contrast. In Figure 1, the Color Correction node adds more saturation to the Checks node, which blends with an RGB Color node while using the Add node.
|
|
Tool Color Correction
|
Figure 1: The Color Correction node saturating an RGB Color node

