Material Mixer
The Material Mixer mixes any two material types. It accepts any two material nodes and the mix may be controlled by a value, color, or texture. There are additional inputs for connecting a displacement map and custom AOVs which will be added on top of the materials being mixed.
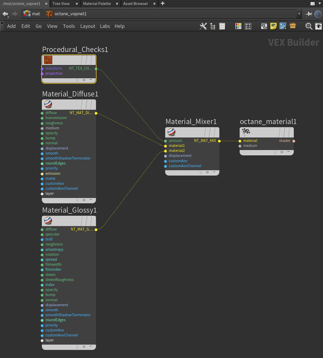
In Figure 1, the Material Mixer mixes two Diffuse materials together using a Checks texture as the Mix Amount.
|
|
Material Mixer
|
Figure 1: Mixing two Diffuse materials using a Checks texture as the Mix Amount

